Windows
7 - HTM und HTML Dateien Firefox Symbol erstellen

Wenn bei HTM und HTML Dateien statt dem Firefox Symbol ein weißes Rechteck zu sehen ist,
dann
kann das Firefox Symbol durch eine Änderung in der Windows Registry
erstellt werden.
Hinweis:
Die Registry enthält fünf Hauptschlüssel und weitere Schlüssel mit
Werten und
Datentypen.
Weitere Infos: https://de.wikipedia.org/wiki/Registrierungsdatenbank
Firefox Symbol erstellen
1.) Schließen Sie alle geöffneten Ordner.
2.) Klicken Sie links unten auf "Start" und tippen im
Suchfenster regedit

3.) Machen Sie oben einen Rechtsklick auf regedit und klicken auf "Als Administrator ausführen".

---------------------------------------------------------------------------------------------------------------------------------------------------------------------
Bei Bedarf sichern Sie zuerst die Registrierungsdateien.
Da es beim Wiederherstellen der kompletten Registrierungsdatenbank wegen Sicherheitsupdates
oder Antivirus Programmen zu Fehlern kommen kann, weil zum Schutz vor Hacking einige Schlüssel
vom System geöffnet sind, ist es am Besten, nur die zu ändernden Schlüssel zu sichern.
Bei Firefox sind das HKEY_CLASSES_ROOT\FirefoxHTML-…
und HKEY_CURRENT_USER\Software\Classes\FirefoxHTML-…
Für eine komplette Systemsicherung können Sie außerdem die Systemwiederherstellung
mit Wiederherstellungspunkten verwenden, um bei
Bedarf Ihr Windows
auf den vorigen Stand zurückzustellen.
Wiederherstellungspunkt erstellen:
Drücken Sie die
Tasten "Windows" und "R" gleichzeitig.
Bei "Öffnen" geben Sie control
ein und klicken auf "OK".
In der
Systemsteuerung klicken Sie auf "System" und dann auf "Computerschutz".
Nun wählen Sie die Systempartition (C:) (System) und klicken dann auf
"Erstellen".
Mit einem Klick auf "Konfigurieren" können Sie die Wiederherstellungseinstellungen ändern.
Um bei Bedarf
Windows wiederherzustellen gehen Sie wieder über die Systemsteuerung
und "System" zu "Computerschutz". Dort klicken Sie auf "Systemwiederherstellung"
und
wählen den letzten Wiederherstellungspunkt,
um Windows auf den früheren
Zeitpunkt
zurückzustellen.
Weiterhin kann Windows mit einem Sicherungsprogramm wie AOMEI
Backupper
auf einer zweiten Partition als Image gesichert und bei Bedarf wieder hergestellt werden.
Mit AOMEI Backupper kann auch ein bootfähiges Medium (CD/DVD, USB-Stick)
erstellt werden, um Windows wieder herzustellen, wenn es nicht mehr startet.
Zum Booten von CD/DVD oder
einem bootfähigen USB-Stick muss eventuell
im BIOS
oder UEFI die Boot-Reihenfolge geändert werden.
AOMEI Backupper Pro gibt
es bei CHIP zurzeit kostenlos.
https://www.chip.de/downloads/Aomei-Backupper-Pro-Vollversion_165052495.html
Wenn AOMEI
Backupper auf Ihrem Computer nicht funktioniert,
dann können Sie auch die Freeware Hasleo Backup Suite Free verwenden.
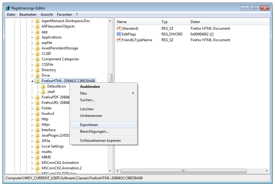
Schlüssel
-> Exportieren (mit Unterschlüssel) HKEY_CLASSES_ROOT\FirefoxHTML-…

Dateiname: -> Speichern (HKEY_CLASSES_ROOT Firefox 2025-06-01)



Wiederherstellen der Registrierungsdateien.
Datei -> Importieren…


Dateiname: -> Öffnen (HKEY_CURRENT_USER Firefox 2025-06-01)
---------------------------------------------------------------------------------------------------------------------------------------------------------------------
4.)
Klicken Sie im Registrierungs-Editor links auf den Pfeil beim
Hauptschlüssel HKEY_CLASSES_ROOT

5.) Gehen Sie mit der Bildlaufleiste zu dem Schlüssel FirefoxHTML-…

6.) Darunter gehen Sie zum Schlüssel IconHandler mit dem Unterschlüssel
(Standard) REG_SZ 42042206-2D85-11D3-8CFF-005004838597

7.) Löschen Sie den Schlüssel IconHandler mit der "Entf" Taste und Klick auf "Ja".
Bei Firefox-Updates oder einer erneuten Installation von Firefox kann der Schlüssel IconHandler
im Schlüssel ShellEx liegen und ist dann dort zu löschen.

8.) Gehen Sie nun mit der Bildlaufleiste nach oben und schließen mit Klick links auf den Pfeil den Hauptschlüssel
HKEY_CLASSES_ROOT

9.) Klicken Sie jetzt links auf den Pfeil beim Hauptschlüssel HKEY_CURRENT_USER

10.) Gehen Sie dann zu dem Schlüssel Software

11.) Bei Software klicken Sie links auf den Pfeil und gehen zu dem Schlüssel Classes

12.) Bei Classes klicken Sie links auf den Pfeil und gehen mit der Bildlaufleiste zu dem Schlüssel FirefoxHTML-…

13.) Bei FirefoxHTML-…
klicken Sie links auf den Pfeil und gehen zu
dem
Schlüssel DefaultIcon
mit dem Unterschlüssel (Standard) REG_SZ "%1"

14.) Doppelklicken Sie auf den Unterschlüssel (Standard) und geben den Pfad zu Ihrer firefox.exe und ,0 ein.
Dann klicken Sie auf "OK". Der Pfad variiert je nachdem, ob Sie Firefox 32-Bit oder Firefox 64-Bit haben.

Bei Firefox 32-Bit lautet der Eintrag
C:\Program
Files (x86)\Mozilla
Firefox\firefox.exe,0
Bei Firefox 64-Bit lautet der Eintrag
C:\Program Files\Mozilla Firefox\firefox.exe,0
Wenn
Sie Firefox auf einer anderen Partition als C: installiert haben,
dann tragen Sie den passenden Pfad der anderen Partition zu firefox.exe und ,0 ein.

15.) Schließen Sie den Registrierungs-Editor mit "Datei" -> "Beenden" oder einem Klick auf "x".

16.) Öffnen Sie einen Ordner in dem eine HTM oder HTML Datei liegt.
Wenn Sie das Firefox Symbol sehen, dann sind Sie fertig.

17.) Ansonsten machen Sie einen Rechtsklick auf die HTML Datei.

18.) Öffnen mit -> Standardprogramm auswählen...

19.) ->
Internet Explorer (oder anderer Browser)

20.) OK

21.) Schließen Sie nun den Internet Explorer und machen dann wieder einen Rechtsklick auf die HTML Datei.
Öffnen mit -> Standardprogramm auswählen...

22.) -> Firefox

23.) -> OK

Wenn das Firefox Symbol durch Malware oder Registry-Bereinigung verschwinden sollte,
dann führen Sie die Schritte ab Punkt 4.) HKEY_CLASSES_ROOT erneut durch.
24.) Die neueste Firefox Version für Windows 7 ist die ESR-Version (Extended Service Release).
Sie finden diese Version bei https://ftp.mozilla.org/pub/firefox/releases/
Momentan (28.05.2025) ist es die Version 115.24.0esr.
Wählen Sie zum Beispiel zwischen win32 oder win64 und dann de für Deutsch.
Bei Bedarf laden Sie die Firefox Setup exe (Offline-Installer) herunter.
25.) Deinstallieren Sie dann die vorhandene Firefox Version.
Klicken Sie links unten auf "Start" und anschließend auf "Systemsteuerung".
26.) Dort klicken Sie auf "Programme und Funktionen".
27.) Dann klicken Sie auf "Mozilla Firefox" und anschließend auf "Deinstallieren".
28.) Ignorieren Sie "Firefox bereinigen" und klicken auf "Weiter >".
Die Firefox Einstellungen und Lesezeichen bleiben trotz Deinstallation erhalten.
29.) Nun installieren Sie die neueste Firefox Version (Offline-Installer), welche Sie heruntergeladen hatten.
Installieren Sie Firefox normalerweise per Standard und legen Firefox als Standardbrowser fest.

30.) Dann haben die HTM und HTML Dateien ein Firefox Symbol.
Um das Firefox Symbol zu optimieren und zu erhalten ist es nötig,
die Schritte ab Punkt 4.) HKEY_CLASSES_ROOT durchzuführen.

Zurzeit funktioniert das Firefox Symbol wegen Punkt 7.) Schlüssel IconHandler löschen und so weiter.
Das Firefox-Update 115.34.1esr vom 07.04.2026 bringt wieder das dunkle Firefox Symbol.
Die Übersicht über alle Firefox-Updates finden Sie auf https://www.mozilla.org/en-US/firefox/releases/
Um das schöne Firefox Symbol zu erstellen, gehen Sie zu Punkt 4.) HKEY_CLASSES_ROOT
Gehen Sie mit der Bildlaufleiste zu dem Schlüssel FirefoxHTML-…
Beispiel für Firefox 64-Bit. (Bei Firefox 32-Bit ist es C:\Program Files (x86)\Mozilla Firefox\firefox.exe,1)
Darunter gehen Sie zum Schlüssel DefaultIcon mit dem Unterschlüssel
(Standard) REG_SZ C:\Program Files\Mozilla Firefox\firefox.exe,1
Den Pfad zu DefaultIcon sehen Sie unten in der Leiste des Registrierungs-Editors.


Schließen Sie nun den Registrierungs-Editor mit "Datei" -> "Beenden" oder einem Klick auf "x".

Zum Aktivieren der Änderung des Firefox Symbols melden Sie sich bei Windows 7 ab und wieder an.
Dann haben Sie das schöne Firefox Symbol.

Bei einer Verknüpfung mit dem dunklen Firefox Symbol mit einer HTM oder HTML Datei,
löschen Sie nun die Verknüpfung und erstellen eine neue mit dem schönen Firefox Symbol.
Die Unterstützung für Firefox bei Windows 7 bis Windows 8.1 endet laut Mozilla mit der Version 115.
https://support.mozilla.org/de/kb/firefox-nutzer-win-7-8-81-umstellung-firefox-esre
Von daher ist die Verwendung einer Alternative zu Firefox für Windows 7 in Zukunft empfohlen.
Die Browser Supermium und Basilisk laufen beispielsweise bei Windows 7.
Supermium unterstützt Deutsch.
https://github.com/win32ss/supermium/releases
Basilisk unterstützt Englisch.
Bei der Installation von Supermium haken Sie Create shortcuts for Supermium an

